MetaStack产品介绍
我们将详细介绍MetaStack元宇宙底座产品,以帮助开发人员了解MetaStack元宇宙底座的各种特性和能力 MetaStack元宇宙底座为开发者提供高度开放、灵活的开发环境,助力构建个性化元宇宙生态。包括平台App、核心业务系统、SaaS系统、运营管理系统、开发者管理系统等,形成完整的数字化平台服务。在行业生态方面,用户可在会展、营销、文旅、融媒体、会议等关键场景中进行商业化探索,充分发挥元宇宙的创新力。 基于百度元宇宙的基础服务能力,用户可以选择公有云或私有化化部署方式,以满足不同的业务需求。私有化部署提供独立、安全的开发环境,同时支持个性化配置,适应不同行业和企业的发展方向。而公有云部署方式则注重灵活性和便捷性,通过高度可扩展的云架构,实现资源的弹性调配,为开发者提供高效运维体验。
一、产品架构图

MetaStack客户端交付工程:跨平台业务支撑
MetaStack客户端交付工程是一款跨平台的开发示例项目,旨在通过元宇宙能力底座客户端内核支持主流游戏引擎(如Unity、Unreal、Cocos等)。该工程承担与服务端同步、数据更新、核心逻辑封装的任务,同时提供应用层集成的基础组件和功能,使开发者能够更轻松、更高效地构建应用。其优势在于实现一次开发,多端发布(包括iOS、Android、VR、PC),为开发者提供了更广泛的应用场景和更便捷的发布途径。通过MetaStack客户端交付工程,开发者能够迅速上手,加速开发周期,从而更好地应对多平台的业务需求。
MetaStack业务中台:世界开发运营能力
MetaStack业务中台是一项强大的开发者管理和元宇宙世界运营工具。通过元宇宙能力底座业务中台,集成了核心数据、业务操作和开发者运维等多元化管理系统,为开发者提供了全方位的管控能力。使用者可以轻松高效地查看数据,完成开发项目管理、运营活动管理、租户权限管理等运营业务操作。同时,业务中台还赋予了用户自建元宇宙的能力,包括副本创建、副本审核、副本发布等功能,使其能够更灵活地构建个性化的元宇宙体验。 MetaStack业务中台的优势在于为开发者提供了一站式的解决方案,从开发到运营,无缝整合各个环节。这不仅提高了开发效率,也使得管理元宇宙世界变得更加直观和便捷。通过业务中台,开发者能够更好地掌控元宇宙的各个方面,实现更灵活、更创新的业务运营。
MetaStack业务后台:世界服务引擎
MetaStack业务后台专注于核心算法、网络状态分发和通用引擎逻辑,整合了百度大脑的AI服务,为元宇宙提供底层支持。负责实时计算和同步玩家与世界的状态,确保游戏或应用的流畅运行。后台服务根据账号自动部署,减轻了开发者的管理负担,使其能够更专注于前端展示层的创新。MetaStack业务后台的世界服务引擎旨在为开发者提供可靠的基础设施,让他们能够更专注于游戏逻辑和用户体验的提升。MetaStack致力于简化开发流程,帮助开发者轻松打造引人入胜的元宇宙体验,推动数字世界的创新发展。
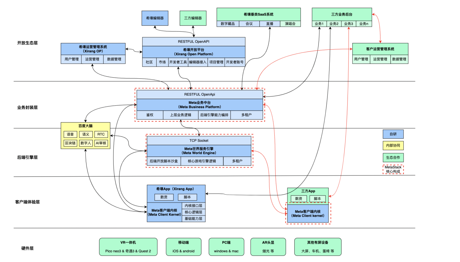
二、技术架构图

百度元宇宙能力底座的整体建设思路涵盖多个关键层次:
- 硬件层:百度元宇宙能力底座的硬件支持多平台,涵盖iOS、Android、VR一体机以及Windows系统。这种多元兼容性意味着用户可以选择适合自己设备的入口,无论是手机、VR设备还是PC,都能轻松畅玩元宇宙。
- 客户端体验层: 我们以Meta客户端内核为基础,为开发者打造了一个灵活而强大的体验层。通过精心的封装,实现了与后端引擎和业务中台的高效数据通信。开发者可以利用脚本接口构建自定义的App Shell层,创造出独特的元宇宙体验。
- 后端引擎层: 后端引擎层承担着核心算法、网络状态分发和通用引擎逻辑的任务,同时整合了百度大脑的AI服务。这一层确保了元宇宙的高效运行,为开发者提供了一个稳健的后台支持,从而更专注于开发创新功能。
- 业务封装层: 在业务封装层,我们提供了Meta业务中台服务,专注于上层业务逻辑的实现和后端引擎能力的编排。RESTFUL API的开放使得开发者可以更灵活地对接第三方系统,同时也保留了空间供开发者自行扩展和定制。
- 开放生态层: 建立在【开发者开放平台】和【运营管理系统】的基础上,开放生态层为元宇宙应用提供了更多的业务和资源玩法扩展。我们鼓励开发者参与这个多元生态,共同推动元宇宙的丰富发展。